
Electrifying Minnesota: Hosting Requirements
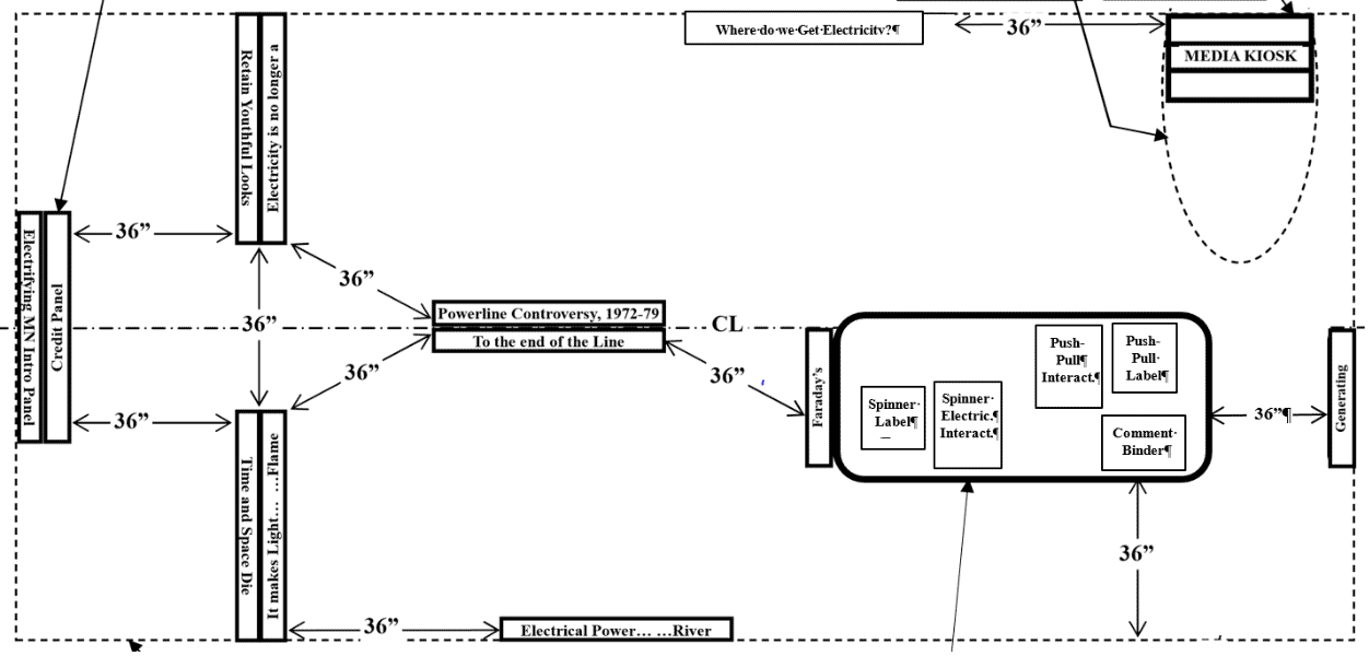
Electrifying Minnesota features eleven single-sided retractable graphic banners, a media kiosk with early advertisements, information about Minnesota powerlines, and other electric stories; and tabletop electromagnetic interactives.

No insurance is required from the host organization for the exhibit itself.
All tools are provided with the exhibit. Venue to supply stepladders.
Host organization is required to provide general lighting for the exhibit. No special lighting or climate control is required for this exhibit.
Host organization is required to provide one (1) 30”W x 72”L folding table for the push-pull interactive, spinner interactive, their graphic labels, and the visitor comment binder.